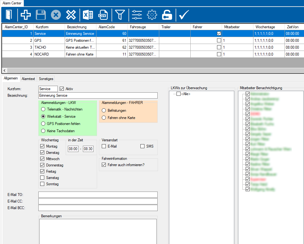
Im Alarm Center sind Alarmmeldungen vordefiniert, bzw. können selbst hinzugefügt werden. Über Alarmmeldungen werden die ausgewählten Mitarbeiter und LKW informiert.
Funktionsumfang
- SMS/Email Benachrichtigung, Notfallnachrichten, Ankunftsinformation
- Service, Ankunft, Abfahrt, Verspätung, Korridor check, Tankstand
- Benachrichtigung über Fahren ohne Karte, kein GPS, keine Tachodaten, etc.

